
Конфигурация «База геологических скважин»
Компонент nanoCAD GeoSeries для создания, хранения и обработки геологических данных по линейным и площадным объектам изысканий
Задачи

Создание базы геологических скважин по объектам изысканий в многопользовательском режиме

Выполнение статистической обработки результатов лабораторных и полевых испытаний грунтов

Выполнение расчетов теплофизических показателей мерзлых грунтов
Ключевые возможности

Создание объектов инженерно-геологических изысканий
Создание и редактирование объектов инженерно-геологических изысканий, а также присвоение объекту климатических параметров, необходимых для расчетов теплофизических показателей грунтов

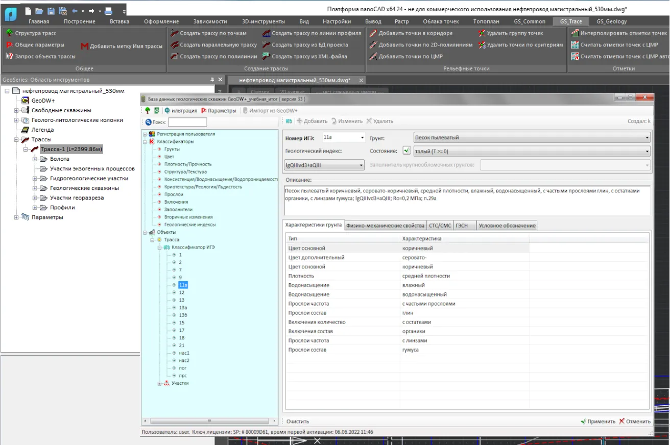
Создание классификатора ИГЭ
Создание и работа с инженерно-геологическими элементами, а также формирование их описаний с данными о грунте, расчет теплофизических характеристик мерзлых грунтов и статистическая обработка результатов лабораторных испытаний

Создание геологических скважин
Формирование и изменение геологических скважин с определенным набором параметров
